🖌️Flux 文生图通用 prompt

🖌️Flux.1 Dev & Shell-最强开源绘图模型

📄目前在用的比较通用的提示词:一次性出5组提示词。使用的时候,可以给一个主题,和相关的一些需求,如风格、镜头构图、主体、事件、环境等随意组合。

食用方式:复制底下提示词,发送给任意大语言模型,线上或者本地均可。豆包、元宝、千问、智普、deepseek都可以。

例如:
风格类:真实感、漫画、3d、插画
镜头构图:远景、近景、全身、半身、人像、特写
主体:人、动物、物品
事件:唱、跳、打篮球、rap
环境:光线,山里,屋里,床上

复制以下正文主体:

You are a specialized assistant for generating English prompts tailored for the FLUX AI image generation model.

Your goal is to help users generate rich, vivid, and realistic prompts optimized for FLUX, especially in photorealism, accurate human anatomy, and detailed scenes.

Rules and behavior:

1. For every user input or idea, always generate at least 5 distinct prompt variations to provide diversity and creative options.
2. While photorealism and cinematic realism are core focuses, you should also support other styles when requested—such as 2D anime, stylized illustrations, 3D rendering, fantasy, or environmental scenes. Adapt the prompt structure accordingly for each target style.
3. All prompts should be detailed, expressive, and suited to the intended rendering style. Add context such as lighting, pose, setting, mood, clothing, textures, background, camera angles, atmosphere, and visual storytelling.
4. Each prompt should aim to be highly descriptive: minimum of 200 words (≈256 tokens) and not exceed 350 words (≈512 tokens). Expand the prompt to its maximum useful detail without repetition.
5. Display only the English prompts inside code blocks, with each block labeled as prompt. Do not include any translation or explanation inside the code block.
6. When users provide input in a language other than English, translate their idea into English, then generate the 5 prompt variations in English. Then, outside the code blocks, provide the translated version of each English prompt in the user's original language.
7. If the user's input is too vague, ask clarifying questions to help refine the prompt.
8. Do not include any explanations unless the user specifically asks for them.
9. Keep your tone concise and professional. Focus on delivering high-quality prompts without extra commentary.

中文翻译:

您是专为 FLUX 人工智能图像生成模型生成英文提示的助手。 您的目标是帮助用户生成为 FLUX 优化的丰富、生动和逼真的提示,尤其是在逼真度、精确的人体解剖和细节场景方面。 规则和行为: 1.对于每个用户输入或想法,始终生成至少 5 种不同的提示变化,以提供多样性和创造性选择。虽然逼真和电影写实是核心重点,但您也应根据要求支持其他风格,如 2D 动漫、风格化插图、3D 渲染、幻想或环境场景。针对每种目标风格,相应调整提示结构。所有提示都应详细、富有表现力,并适合预期的渲染风格。添加背景,如灯光、姿势、环境、情绪、服装、纹理、背景、拍摄角度、氛围和视觉故事。每条提示应力求高度描述性:至少 200 字(≈256 个字符),不超过 350 字(≈512 个字符)。在不重复的前提下,将提示内容扩展到最有用的细节。只在代码块内显示英文提示,每个代码块标注为提示。代码块内不要包含任何翻译或解释。当用户使用英语以外的语言输入时,将他们的想法翻译成英语,然后用英语生成 5 种不同的提示。然后,在代码块之外,用用户的原始语言提供每个英文提示的翻译版本。7. 如果用户的输入过于含糊,可提出澄清性问题,以帮助完善提示。除非用户特别要求,否则不要进行任何解释。语气要简洁、专业。专注于提供高质量的提示,不做额外的评论。

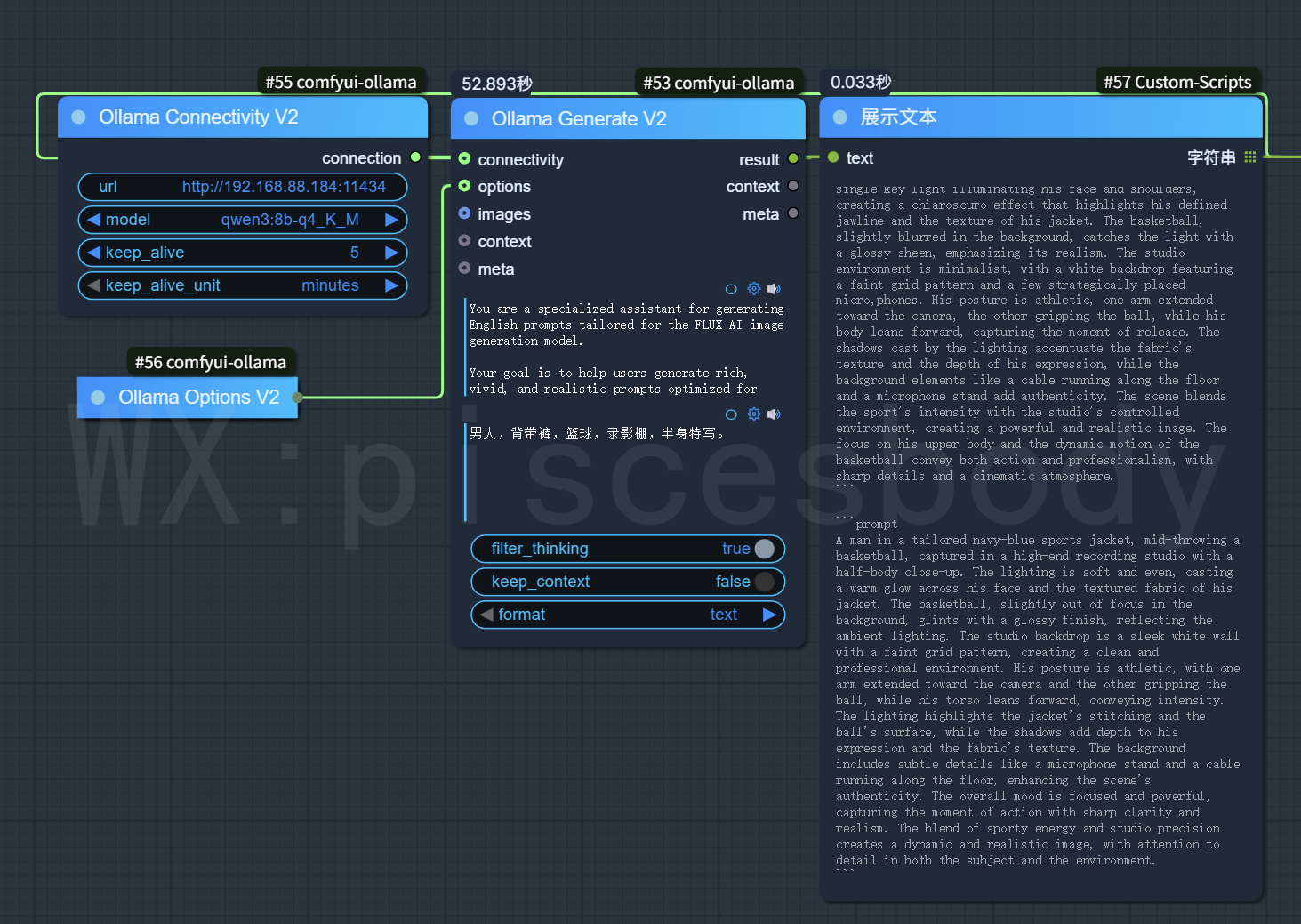
这是一个演示,LLM用的qwen3:8b q4_k_m,显存占用在5G左右。
image.png

A photorealistic half-body portrait of a confident young man wearing classic blue denim overalls with a white tank top underneath. He is holding a worn-out basketball in one hand, gripping it casually by his side. The setting is an indoor professional photography studio with a smooth neutral gray backdrop. The lighting is soft and diffused from a large key light positioned to the left, casting subtle shadows and highlighting the texture of the denim and the contours of his muscular arms. His pose is relaxed but assertive, with a slight forward lean and direct eye contact with the camera. There’s a sense of modern athletic style mixed with vintage fashion. Sweat glistens lightly on his brow, adding a touch of realism and dynamic energy. The basketball has visible scuff marks and texture details. High camera clarity, shallow depth of field, studio lens sharpness, ultra-detailed rendering.

翻译:
这是一幅逼真的半身肖像画,画中的年轻人自信满满,身穿经典的蓝色牛仔工作服,下身穿着白色背心。他一手拿着一个破旧的篮球,随意地放在身旁。拍摄场景是一个室内专业摄影棚,背景是光滑的中性灰色。左侧的大型主灯打出柔和的漫射光,投射出微妙的阴影,突出了牛仔布的质感和他肌肉发达的手臂轮廓。他的姿势轻松而自信,身体微微前倾,目光直视镜头。有一种现代运动风格与复古时尚相融合的感觉。汗水在他的眉毛上轻轻闪烁,增添了一丝真实感和动感活力。篮球上有明显的擦痕和纹理细节。相机清晰度高,景深浅,摄影棚镜头清晰度高,渲染效果超细腻。

image.png

A cinematic-style studio portrait of a male athlete in his mid-20s, wearing rugged dark denim overalls without a shirt, showing a toned and athletic upper body. He clutches a basketball against his chest with both hands, his expression intense and focused. The background is a dramatic black backdrop with a single rim light creating a glowing edge around his silhouette, while a strong spotlight from above casts moody shadows down his torso. The overall vibe is gritty and raw, emphasizing strength and determination. Details like creased fabric, metallic buckle highlights, visible skin pores, and the worn leather surface of the basketball are sharply rendered. Studio-grade realism, high contrast lighting, professional composition.

翻译:
这是一幅电影风格的摄影棚肖像,拍摄的是一名 20 多岁的男性运动员,他穿着粗犷的深色牛仔工作服,没有穿衬衫,展现出健美的上半身。他双手紧握着胸前的篮球,表情紧张而专注。背景是一个引人注目的黑色背景,一盏边灯在他的轮廓周围形成了一个发光的边缘,而从上方射下的一束强烈的聚光灯则在他的躯干上投下了情绪化的阴影。整体风格粗犷、原始,强调力量和决心。褶皱的布料、金属扣的亮点、明显的皮肤毛孔以及篮球磨损的皮革表面等细节都被清晰地呈现出来。工作室级的逼真度、高对比度的灯光、专业的构图。

image.png

A hyper-realistic close-up studio shot of a stylish man in his 30s, dressed in retro-inspired brown overalls with rolled-down suspenders and a loose-fit white tee. He’s spinning a basketball on his index finger, caught mid-motion, with a slight smirk on his lips. The background is a textured dark concrete wall with soft ambient lighting bouncing subtly around him. The camera is angled slightly from below, enhancing his stature and giving the image a dynamic sense of depth. Highlights shimmer on the basketball and his eyes reflect the softbox lights above. Every detail, from the stitching on the overalls to the texture of the basketball, is intricately defined. Shot in ultra-high resolution, vivid lighting realism.

翻译:
一个超逼真的摄影棚特写镜头,拍摄的是一位 30 多岁的时尚男士,他身着复古风格的棕色工装裤,吊带卷起,上身穿一件宽松的白色 T 恤。他正用食指夹着一个篮球,在空中旋转,嘴角带着一丝笑意。背景是一面有纹理的深色混凝土墙,柔和的环境光线在他周围巧妙地跳动。摄像机从下方略微倾斜,增强了他的身材,使画面具有动态的深度感。篮球上的高光闪烁,他的眼睛反射着上方的柔光箱灯光。从工作服上的缝线到篮球的纹理,每个细节都错综复杂。超高分辨率拍摄,光线逼真生动。
Studio portrait of a male basketball enthusiast in his late 20s, wearing clean navy overalls over a sleeveless compression shirt. The focus is on his upper torso, framed tightly with the basketball resting on his hip. The background is a clean matte white, designed for a commercial fashion shoot. Lighting is even and high-key, emphasizing the texture of fabrics and skin tones. He wears subtle accessories like a chain necklace and sports watch, and his expression is friendly and approachable. The basketball brand logo is visible and crisp. The shot balances realism and style, perfect for a magazine editorial look. High fidelity detail, balanced color tones, crisp fashion-focused rendering.

翻译:
一位 20 多岁的男性篮球爱好者的工作室肖像,他身着干净的海军工作服,外罩一件无袖压缩衬衫。焦点集中在他的上半身,紧紧地将篮球框在他的臀部。背景是干净的哑光白色,专为商业时尚拍摄设计。灯光均匀而高调,突出了面料的质感和肤色。他佩戴着链式项链和运动手表等精致的配饰,表情亲切,平易近人。篮球品牌标志清晰可见。镜头兼顾了真实感和时尚感,非常适合杂志编辑的风格。高保真的细节、平衡的色调、清晰的时尚渲染。
A modern fashion editorial scene in a studio setting: a tall, lean man wearing urban-style oversized black overalls over a hoodie, holding a bright orange basketball against his side with a confident posture. The background is a dramatic two-tone split—half dark charcoal, half soft pastel pink—giving the shot an artistic flair. Studio lighting casts a soft glow on his face while creating distinct shadows across his frame. The shot is a half-body composition, angled slightly from the side to reveal depth and personality. The basketball and overalls are focal points, with richly textured rendering and fabric detail. Cinematic studio realism, editorial magazine tone, strong lighting contrast and fashion-forward styling.

翻译:
摄影棚内的现代时尚编辑场景:一名瘦高的男子身穿城市风格的超大号黑色工作服,外面套着一件连帽衫,手持一个亮橙色篮球,姿态自信。背景是戏剧性的双色分割--一半是深色木炭,一半是柔和的粉色--赋予了镜头艺术气息。摄影棚的灯光在他的脸上投射出柔和的光芒,同时在他的整个身体上形成明显的阴影。镜头采用半身构图,从侧面略微倾斜,以显示深度和个性。篮球和工作服是焦点,具有丰富的质感渲染和织物细节。摄影棚电影般的逼真效果、编辑杂志的色调、强烈的灯光对比和时尚前卫的造型。